Si vous travaillez avec AWS, vous avez probablement remarqué que les coûts peuvent rapidement devenir incontrôlables. Entre les ressources créées pour des tests et jamais supprimées, les snapshots qui s'accumulent et les services oubliés, la facture grimpe sans qu'on s'en rende compte.
J'ai récemment découvert CleanCloud, un outil open source qui m'a permis d'identifier plus de 150€/mois de ressources inutilisées sur mon infrastructure AWS. Voici mon retour d'expérience.

Qu'est-ce que CleanCloud ?
CleanCloud est un scanner CLI qui détecte les ressources cloud orphelines, souvent décrit comme le "Trivy pour le cloud waste". Contrairement aux outils de sécurité, il se concentre sur l'optimisation financière.
Points forts :
- Open source (licence MIT) et 100% gratuit
- 20 règles de détection pour AWS et Azure
- Estimation des coûts mensuels par ressource
- Read-only : ne modifie jamais vos ressources
- Zero télémétrie : vos données restent chez vous
Ce que j'ai découvert sur mon AWS
En lançant CleanCloud sur mon infrastructure, j'ai identifié plusieurs types de ressources orphelines :
Volumes EBS non attachés
Des disques créés avec des instances EC2, restés orphelins après la suppression de ces instances. Coût : environ 80€/mois pour du stockage inutilisé.
Snapshots et AMIs obsolètes
Des sauvegardes automatiques accumulées sur des mois, dont certaines dataient de plus d'un an. Coût : ~50€/mois de stockage S3.
NAT Gateways sans trafic
Une passerelle NAT configurée pour un environnement de dev jamais utilisé. Coût : ~35€/mois de frais fixes.
Total identifié : plus de 150€/mois de ressources à nettoyer.
Installation et utilisation
L'installation est simple via pipx :
# Installation
pipx install cleancloud
# Test avec des données démo (sans credentials)
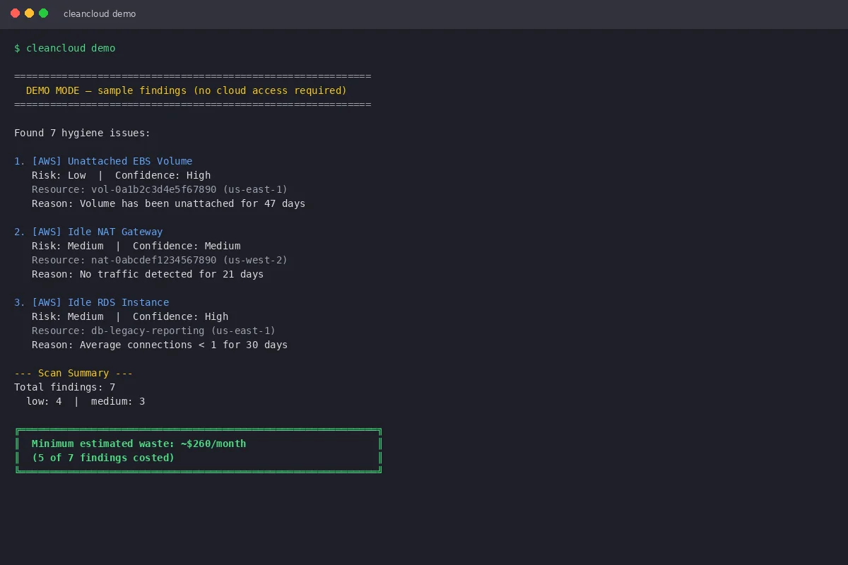
cleancloud demo
# Scan de votre compte AWS
cleancloud scan --provider aws --all-regionsVous pouvez aussi l'utiliser directement dans AWS CloudShell :
pip install --upgrade cleancloud
cleancloud scan --provider aws --all-regionsExemple de résultat
Voici un exemple de sortie du scan :

Chaque finding inclut :
- Risk level : Low, Medium ou High
- Confidence : niveau de certitude de la détection
- Resource ID : identifiant AWS/Azure de la ressource
- Estimated cost : coût mensuel estimé
Intégration CI/CD
CleanCloud peut être intégré dans vos pipelines pour bloquer les déploiements si les coûts dépassent un seuil :
# Échouer si le waste dépasse 100€/mois
cleancloud scan --provider aws --fail-on-cost 100
# Export en JSON pour analyse
cleancloud scan --provider aws --output json > report.json
# Format Markdown pour Slack/GitHub
cleancloud scan --provider aws --output markdownConclusion
CleanCloud est un outil simple mais puissant pour garder vos coûts cloud sous contrôle. Open source, sans télémétrie et facile à intégrer, il devrait faire partie de la boîte à outils de tout développeur travaillant avec le cloud.
Mon conseil : lancez un scan sur votre compte AWS dès aujourd'hui. Vous pourriez être surpris par ce que vous allez trouver.
Lien GitHub :github.com/cleancloud-io/cleancloud